Flutter transforms the app development process so you can ship more, faster. Deploy to six targets from a single codebase.
Enhanced productivity
Ship features faster with less code while targeting Android, iOS, web, Windows, macOS, and Linux in a single codebase.
Native performance
Flutter compiles down to native machine code for fast apps and beautiful animations.
Always open source
Trusted by a global community of contributors and supported by Google, Flutter is open, transparent, and reliable.
Features
Build production-quality apps (and have fun doing it)
Open source ecosystem
Join a vast open source ecosystem
Pub.dev
Pub.dev is the official package manager for Flutter and Dart packages. Browse thousands of open source packages and plugins and get insights into package quality and popularity.
Flutter repo
Dive into the Flutter source code and get up to speed with well-documented, declarative code. There's never any mystery with open source — the source for Flutter is right there in front of you. View the latest updates, ask questions, open issues, and vote on proposals.
View GitHub repository
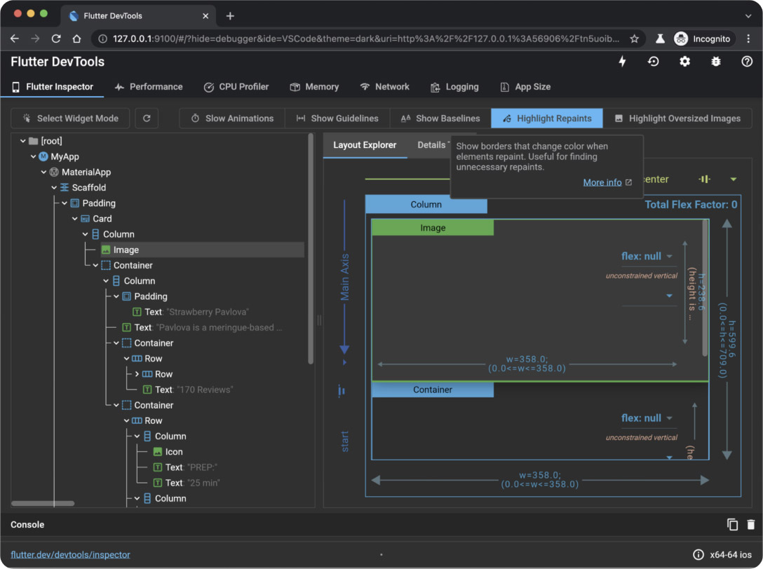
DevTools
Build confidently
Build confidently with a full suite of performance and debugging tools, including widget and layout inspectors, network and memory profilers, and more.
Explore the DevTools
Documentation
Extensive Flutter docs
Find documentation for everything Flutter - from interactive examples and tutorials, to building and deploying your first Flutter app.

AI
Build GenAI experiences
Build your own generative AI-based features into Dart and Flutter apps with leading AI models and APIs.
Learn more

Learning journey
Level up your Flutter skills
Learn everything you need to become a Flutter developer or take your skills to the next level with our learning journeys.
Start learning
Ecosystem
Create together
Use world-class packages, tooling, and integrations created and supported by contributors all over the world.
Learn more